ruoyi-vue-pro 开发指南 ruoyi-vue-pro 开发指南
  • 萌新必读
  • 后端手册
  • 中间件手册
  • 工作流手册
  • 大屏手册
  • 支付手册
  • 会员手册
  • 商城手册
  • ERP 手册
  • CRM 手册
  • AI 大模型手册
  • IoT 物联网手册
  • 公众号手册
  • 系统手册
  • 运维手册
  • 前端手册 Vue 2.x
  • 前端手册 Vue 3.x
  • 工作流手册
  • 大屏手册
  • 支付手册
  • 会员手册
  • 商城手册
  • ERP 手册
  • CRM 手册
  • AI 大模型手册
  • IoT 物联网手册
  • 公众号手册
  • 系统手册
视频教程
  • Vue3 + element-plus (opens new window)
  • Vue3 + vben(ant-design-vue) (opens new window)
  • Vue2 + element-ui (opens new window)
微服务版 (opens new window)
作者博客 (opens new window)
GitHub (opens new window)
  • 萌新必读
  • 后端手册
  • 中间件手册
  • 工作流手册
  • 大屏手册
  • 支付手册
  • 会员手册
  • 商城手册
  • ERP 手册
  • CRM 手册
  • AI 大模型手册
  • IoT 物联网手册
  • 公众号手册
  • 系统手册
  • 运维手册
  • 前端手册 Vue 2.x
  • 前端手册 Vue 3.x
  • 工作流手册
  • 大屏手册
  • 支付手册
  • 会员手册
  • 商城手册
  • ERP 手册
  • CRM 手册
  • AI 大模型手册
  • IoT 物联网手册
  • 公众号手册
  • 系统手册
视频教程
  • Vue3 + element-plus (opens new window)
  • Vue3 + vben(ant-design-vue) (opens new window)
  • Vue2 + element-ui (opens new window)
微服务版 (opens new window)
作者博客 (opens new window)
GitHub (opens new window)
  • 萌新必读

    • 简介
    • 交流群
    • 视频教程
    • 功能列表
    • 快速启动(后端项目)
    • 快速启动(前端项目)
    • 接口文档
    • 技术选型
    • 项目结构
    • 代码热加载
    • 一键改包
    • 迁移模块(适合新项目)
    • 删除功能(以租户为例)
    • 表结构变更(版本升级)
    • 国产信创数据库(DM 达梦、大金、OpenGauss)
    • 如何去除 Redis 缓存
    • 内网穿透
    • 面试题、简历模版、简历优化
    • 项目外包
  • 后端手册

    • 新建模块
    • 代码生成【单表】(新增功能)
    • 代码生成【主子表】
    • 代码生成(树表)
    • 功能权限
    • 数据权限
    • 用户体系
    • 三方登录
    • OAuth 2.0(SSO 单点登录)
    • SaaS 多租户【字段隔离】
    • SaaS 多租户【数据库隔离】
    • WebSocket 实时通信
    • 异常处理(错误码)
    • 参数校验、时间传参
    • 分页实现
    • VO 对象转换、数据翻译
    • 文件存储(上传下载)
    • Excel 导入导出
    • 操作日志、访问日志、异常日志
    • MyBatis 数据库
    • MyBatis 联表&分页查询
    • 多数据源(读写分离)、事务
    • Redis 缓存
    • 本地缓存
    • 异步任务
    • 分布式锁
    • 幂等性(防重复提交)
    • 请求限流(RateLimiter)
    • HTTP 接口签名(防篡改)
    • 单元测试
    • 验证码
    • 工具类 Util
    • 配置管理
    • 数据库文档
  • 中间件手册

    • 定时任务
    • 消息队列(内存)
      • 1. Spring Event
      • 2. 使用示例
        • 2.1 Message 消息
        • 2.2 SmsProducer 生产者
        • 2.3 SmsSendConsumer 消费者
        • 2.4 简单测试
    • 消息队列(Redis)
    • 消息队列(RocketMQ)
    • 消息队列(RabbitMQ)
    • 消息队列(Kafka)
    • 限流熔断
  • 工作流手册

    • 工作流演示
    • 功能开启
    • 工作流(达梦适配)
    • 审批接入(流程表单)
    • 审批接入(业务表单)
    • 流程设计器(BPMN)
    • 流程设计器(钉钉、飞书)
    • 选择审批人、发起人自选
    • 会签、或签、依次审批
    • 流程发起、取消、重新发起
    • 审批通过、不通过、驳回
    • 审批加签、减签
    • 审批转办、委派、抄送
    • 执行监听器、任务监听器
    • 流程表达式
    • 流程审批通知
  • 大屏手册

    • 报表设计器
    • 大屏设计器
  • 支付手册

    • 功能开启
    • 支付宝支付接入
    • 微信公众号支付接入
    • 微信小程序支付接入
    • 支付宝、微信退款接入
    • 钱包充值、支付、退款
    • 模拟支付、退款
  • 会员手册

    • 功能开启
    • 微信公众号登录
    • 微信小程序登录
    • 微信小程序订阅消息
    • 微信小程序码
    • 会员用户、标签、分组
    • 会员等级、积分、签到
  • 商城手册

    • 商城演示
    • 功能开启
    • 商城装修
    • 在线客服
    • 【商品】商品分类
    • 【商品】商品属性
    • 【商品】商品 SPU 与 SKU
    • 【商品】商品评价
    • 【交易】购物车
    • 【交易】交易订单
    • 【交易】售后退款
    • 【交易】快递发货
    • 【交易】门店自提
    • 【交易】分销返佣
    • 【营销】优惠劵
    • 【营销】积分商城
    • 【营销】拼团活动
    • 【营销】秒杀活动
    • 【营销】砍价活动
    • 【营销】满减送活动
    • 【营销】限时折扣
    • 【营销】内容管理
    • 【统计】会员、商品、交易统计
  • ERP手册

    • ERP 演示
    • 功能开启
    • 【产品】产品信息、分类、单位
    • 【库存】产品库存、库存明细
    • 【库存】其它入库、其它出库
    • 【库存】库存调拨、库存盘点
    • 【采购】采购订单、入库、退货
    • 【销售】销售订单、出库、退货
    • 【财务】采购付款、销售收款
  • CRM手册

    • CRM 演示
    • 功能开启
    • 【线索】线索管理
    • 【客户】客户管理、公海客户
    • 【商机】商机管理、商机状态
    • 【合同】合同管理、合同提醒
    • 【回款】回款管理、回款计划
    • 【产品】产品管理、产品分类
    • 【通用】数据权限
    • 【通用】跟进记录、待办事项
  • AI大模型手册

    • AI 大模型演示
    • 功能开启
    • AI 聊天对话
    • AI 绘画创作
    • AI 知识库
    • AI 音乐创作
    • AI 写作助手
    • AI 思维导图
    • AI 工具(function calling)
    • Dify 工作流
    • FastGPT 工作流
    • 【模型接入】OpenAI
    • 【模型接入】通义千问
    • 【模型接入】DeepSeek
    • 【模型接入】字节豆包
    • 【模型接入】腾讯混元
    • 【模型接入】硅基流动
    • 【模型接入】MiniMax
    • 【模型接入】月之暗灭
    • 【模型接入】百川智能
    • 【模型接入】文心一言
    • 【模型接入】LLAMA
    • 【模型接入】智谱 GLM
    • 【模型接入】讯飞星火
    • 【模型接入】微软 OpenAI
    • 【模型接入】谷歌 Gemini
    • 【模型接入】Stable Diffusion
    • 【模型接入】Midjourney
    • 【模型接入】Suno
  • IoT物联网手册

    • 功能开启
  • 公众号手册

    • 功能开启
    • 公众号接入
    • 公众号粉丝
    • 公众号标签
    • 公众号消息
    • 自动回复
    • 公众号菜单
    • 公众号素材
    • 公众号图文
    • 公众号统计
  • 系统手册

    • 短信配置
    • 邮件配置
    • 站内信配置
    • 数据脱敏、字段权限
    • 敏感词
    • 地区 & IP 库
  • 运维手册

    • 开发环境
    • Linux 部署
    • Docker 部署
    • Jenkins 部署
    • 宝塔部署
    • HTTPS 证书
    • 服务监控
  • 前端手册 Vue 3.x

    • 开发规范
    • 菜单路由
    • Icon 图标
    • 字典数据
    • 系统组件
    • 通用方法
    • 配置读取
    • CRUD 组件
    • 国际化
    • IDE 调试
    • 代码格式化
  • 前端手册 Vue 2.x

    • 开发规范
    • 菜单路由
    • Icon 图标
    • 字典数据
    • 系统组件
    • 通用方法
    • 配置读取
  • 更新日志

    • 【v2.5.0】开发中...
    • 【v2.4.2】2025-04-12
    • 【v2.4.1】2025-02-09
    • 【v2.4.0】2024-12-31
    • 【v2.3.0】2024-10-07
    • 【v2.2.0】2024-08-02
    • 【v2.1.0】2024-05-05
    • 【v2.0.1】2024-03-01
    • 【v2.0.0】2024-01-26
  • 开发指南
  • 中间件手册
芋道源码
2023-11-01
目录

消息队列(内存)

# 1. Spring Event

yudao-spring-boot-starter-mq (opens new window) 技术组件,提供了 Redis、RocketMQ、RabbitMQ、Kafka 分布式消息队列的封装。

考虑到部分同学的项目对消息队列的要求不高,又不想引入额外部署的消息队列,所以默认使用 Spring Event 实现【内存】级别的消息队列。

疑问:为什么默认不使用 Redis 作为消息队列?

这确实是一种选择,但是想要使用 Redis 实现可靠的消息队列,必须使用 Redis 5.0 版本的 Stream 特性。

这样一方面对 Redis 要求的版本比较高,另一方面大多数同学对 Redis Stream 基本不了解,生产经验不足。

如果你对 Spring Event 不太了解,可以看看 《芋道 Spring Boot 事件机制 Event 入门》 (opens new window) 文档。

# 2. 使用示例

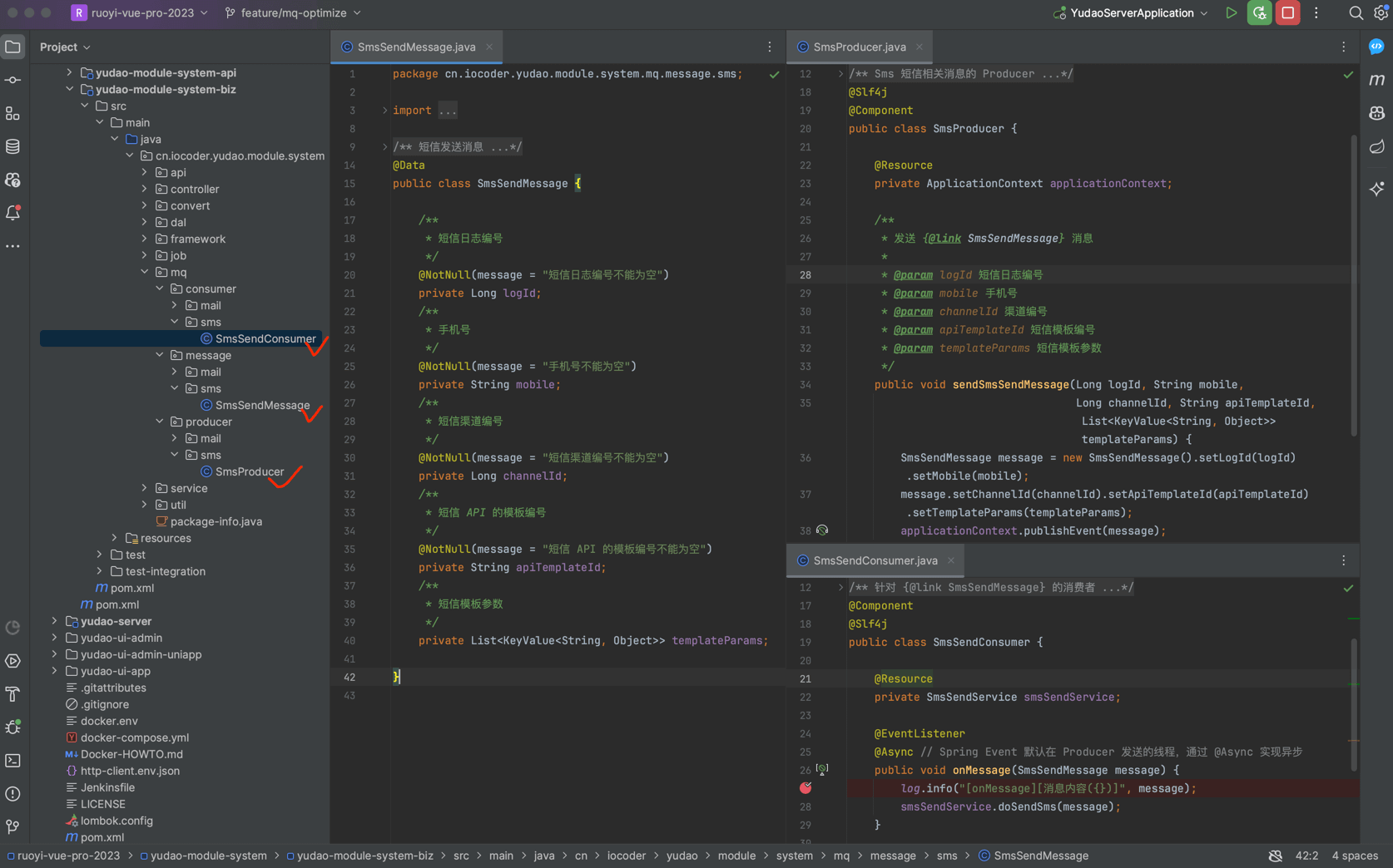
以【短信发送】举例子,我们来看看 Spring Event 的使用。如下图所示:

项目结构

# 2.1 Message 消息

在 message 包下,新建 SmsSendMessage 类,短信发送消息。代码如下:

@Data
public class SmsSendMessage {

    /**
     * 短信日志编号
     */
    @NotNull(message = "短信日志编号不能为空")
    private Long logId;
    /**
     * 手机号
     */
    @NotNull(message = "手机号不能为空")
    private String mobile;
    /**
     * 短信渠道编号
     */
    @NotNull(message = "短信渠道编号不能为空")
    private Long channelId;
    /**
     * 短信 API 的模板编号
     */
    @NotNull(message = "短信 API 的模板编号不能为空")
    private String apiTemplateId;
    /**
     * 短信模板参数
     */
    private List<KeyValue<String, Object>> templateParams;

}

# 2.2 SmsProducer 生产者

在 producer 包下,新建 SmsProducer 类,Sms 短信相关消息的生产者。代码如下:

@Slf4j
@Component
public class SmsProducer {

    @Resource
    private ApplicationContext applicationContext;

    /**
     * 发送 {@link SmsSendMessage} 消息
     *
     * @param logId 短信日志编号
     * @param mobile 手机号
     * @param channelId 渠道编号
     * @param apiTemplateId 短信模板编号
     * @param templateParams 短信模板参数
     */
    public void sendSmsSendMessage(Long logId, String mobile,
                                   Long channelId, String apiTemplateId, List<KeyValue<String, Object>> templateParams) {
        SmsSendMessage message = new SmsSendMessage().setLogId(logId).setMobile(mobile);
        message.setChannelId(channelId).setApiTemplateId(apiTemplateId).setTemplateParams(templateParams);
        applicationContext.publishEvent(message);
    }

}

# 2.3 SmsSendConsumer 消费者

在 consumer 包下,新建 SmsSendConsumer 类,SmsSendMessage 的消费者。代码如下:

@Component
@Slf4j
public class SmsSendConsumer {

    @Resource
    private SmsSendService smsSendService;

    @EventListener
    @Async // Spring Event 默认在 Producer 发送的线程,通过 @Async 实现异步
    public void onMessage(SmsSendMessage message) {
        log.info("[onMessage][消息内容({})]", message);
        smsSendService.doSendSms(message);
    }

}

# 2.4 简单测试

① Debug 启动后端项目,可以在 SmsProducer 和 SmsSendConsumer 上面打上断点,稍微调试下。

② 打开 SmsTemplateController.http 文件,使用 IDEA httpclient 发起请求,发送短信。如下图所示:

简单测试

如果 IDEA 控制台看到 [onMessage][消息内容 日志内容,说明消息的发送和消费成功。

定时任务
消息队列(Redis)

← 定时任务 消息队列(Redis)→

Theme by Vdoing | Copyright © 2019-2025 芋道源码 | MIT License
  • 跟随系统
  • 浅色模式
  • 深色模式
  • 阅读模式
×